一、安装环境
NGINX + PHP7.3+ MYSQL (推荐使用服务器安装宝塔安装!)
二、安装步骤
1..上传源码到宝塔
2.导入数据库 “install.sql”
3.修改“根目录/config/database.php”文件内的数据库信息
4.设置站点伪静态为ThinkPHP
5.设置站点运行目录为public
6.宝塔>软件商店->己安装~>PHP-7.3->上传限制->修改为
详情下载压缩包查看。。。
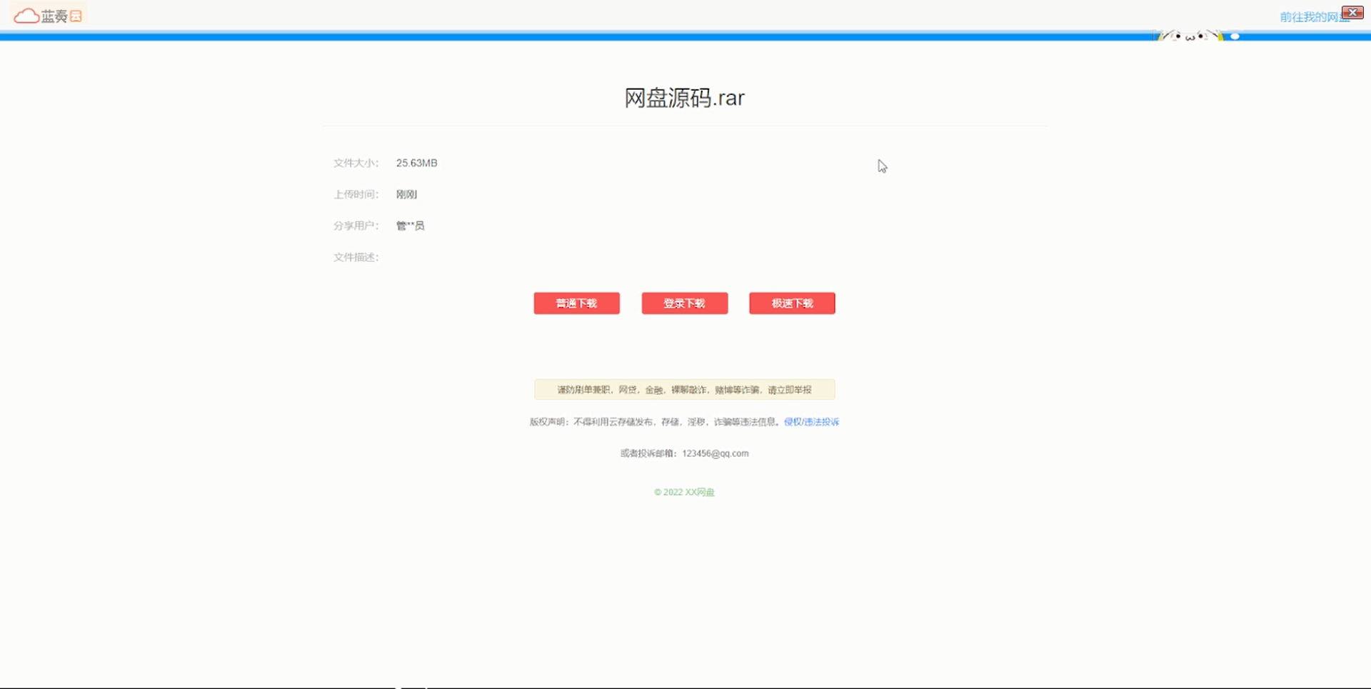
站长亲测截图:
![图片[1]-【带视频教程】站长亲测 城通网盘仿蓝奏网盘源码+文档教程-酷库源码网](https://ys.youmashe.com/wp-content/uploads/2022/05/QQ截图20220519195254.png)
![图片[4]-【带视频教程】站长亲测 城通网盘仿蓝奏网盘源码+文档教程-酷库源码网](https://ys.youmashe.com/wp-content/uploads/2022/05/QQ截图20220519195351.png)
![图片[5]-【带视频教程】站长亲测 城通网盘仿蓝奏网盘源码+文档教程-酷库源码网](https://ys.youmashe.com/wp-content/uploads/2022/05/QQ截图20220519200229.png)
© 版权声明
文章版权归作者所有,未经允许请勿转载。
THE END




![[精品软件] 乐咔相机V1.00相机功能强大-酷库源码网](https://ys.youmashe.com/wp-content/uploads/2021/04/153814eqsommgo8cd6sevs.jpg)









请登录后查看评论内容